===== This webpage is under development =====

Apollo CSM Navigation, Guidance and Control

(Introduction)

Content

  1. Principles of operation

  2. The hardware components of the CSM NGC System

  3. Attitde & Translation Control Modes
    1. Automatic Attitude & Translation Control in the Digital Autopilot Mode
    2. Manual Attitude & Translation Control in the CMC Control Mode (ATT HOLD, AUTO or FREE)
    3. Manual Attitude & Translation Control in the SCS Control Mode, Proportional Cmd Rate without Attitude Hold
    4. Manual Attitude & Translation Control in the SCS Control Mode, Proportional Cmd Rate with Attitude Hold
    5. Manual Attitude & Translation Control in the SCS Control Mode, Minimum Impulse Cmd
    6. Manual Attitude & Translation Control in the SCS Control Mode, Acceleration Cmd
    7. Manual Attitude & Translation Control in the SCS Control Mode, Direct Cmd

  4. Thrust Vector Control Modes
    1. Automatic Thrust Vector Control in the Digital Autopilot Mode
    2. Automatic Thrust Vector Control in the SCS Autopilot Mode
    3. Manual Thrust Vector Control in the CMC Control Mode (ATT HOLD, AUTO or FREE) (to be checked)
    4. Manual Thrust Vector Control in the SCS Control Mode, Rate Cmd
    5. Manual Thrust Vector Control in the SCS Control Mode, Acceleration Cmd

  5. Title



1.Principles of operation

Principle_GNC

Based on ref.xxxx
Figure 1.1
Operation principle of a Navigation, Guidance and Control System for controlling a flight trajectory of a spacecraft

In this diagram are shown the five major building blocks for a system that controls the flightpath of a spacecraft. Each block represents a task:

  • Sensors
    The senses (eyes) of the system
  • Navigation
    With the sensors, the navigation system determines the spacecraft's position, velocity, acceleration (also known as the state vector) and its spatial orientation, which is called the attitude.
  • Guidance
    The Guidance system has a map of the environment with data about the celestial objects which can assert force on the spacecraft. In the case of the Apollo spacecraft these celestial objects are the Earth, The Moon and the Sun.
    If it is told the target state vector and it has received the navigational data it can calculate the required changes in velocity and acceleration to meet the target state vector.
    The calculation results are then translated into control commands.
  • Control
    The control commands from "Guidance" are converted into control signals for the effectors (the propulsion systems and the small thrusters to control the attitude, the spatial orientation)

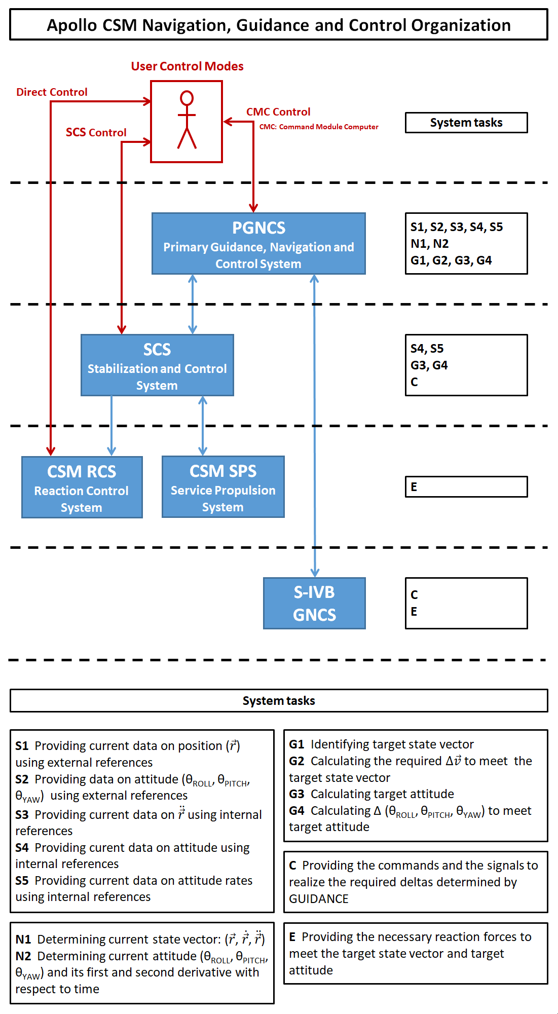
CSM_GNC_Organization

Based on ref.xxxx
Figure 1.2
Global block diagram of the Apollo CSM Navigation, Guidance & Control System

In this diagram is shown how the principles of a NG&C system has been used in an Apollo CSM NG&C system. The PGNCS and the SCS each has its own sensor package. These packages are depicted in figure 3.
The IMU of the PGNCS provides information about the spacecrafts' attitude and its location in space. The BMAGs of the SCS provides information about the spacecrafts' attitude only. When the crew wants to control the attitude manually by using the hand controllers, various control modes are available by which the thrusters of RCS are controlled. The SCS by itself provides all the avaialable control modes durng manual attitude control.

As depicted in the diagram, user modes of control can be distinguished:

  1. Direct Control
    The command signals are direcly sent from the hand controllers (RHC and THC) to the thrusters of the Reaction Control System (RCS). The movemnts of the hand controllers result in the opening or closing of the propellant valves. This control mode is somewhat comparable with working in the ACCEL CMD MODE.
  2. SCS Control Mode
    The command signals from the hand controllers are interpreted by the SCS which results in command signals to the thrusters of the RCS and the SPS engine. These command signals are tailored by the SCS to obtain a specific type of control of the spacecaft's attitude and trajectory i accordance with the seelected mode of control:
    1. Acceleration Command
    2. Proportional Rate Command
    3. Attitide Hold
    4. Minimum Impulse
  3. CMC Control Mode
    In this mode the command signals from the hand controllers are interpreted by the CMC. But the user can also instruct the CMC to execute maneuvres by entering navigation data and or start navigation & control programs. The CMC is part of the PGNCS which contains data about the state vector and data about the planned trajectory.
    Submodes:
    1. FREE (Acceleration Command)
    2. ATTITIDE HOLD
    3. AUTO (ATT HOLD on specified target)



2.The hardware components of the CSM NGC System

Apollo_CSM_GNC

Based on diagrams and description from various handbooks and technical notes. (References still need to be mentioned.)
Figure 2.1
Detailed systems diagram of the Apollo CSM Navigation, Guidance and Control System
TOPICS TO BE ADDRESSED

Some remarks about the SCS control mode
The BMAG mode can be set for yaw, roll en pitch separately.
The SCS manual control modes ACCEL CMD, RATE CMD and MINIMUM IMPULSE can be set for yaw, roll en pitch separately.
In that case the RCS thrusters are controlled directly through the hand controllers. There is a separate switch panel to enable or disable each thruster of a quad, a total of 16 thrusters. It enabled the crew to select a thruster configuration.

Flight Director Attitude Indicator (FDAI)
There are 4 switches to determine what information is shown by the FDAI's.
Switch settings: (to be presented)

GNC contigency during the boost phase
When the triple redundant GNC systen of the Saturn V would fail, the GNC system of the Apollo spacecraft could take over. This was an eventuallity the astronauts were trained for. During ascent the GNC of the spacecraft was running a computer program to produce the data be able to feed the Saturn V control systems to control the rocket engines. The navigation and the guidance systems of the Saturn V would have been bypassed if the spacecraft's GNC would have taken over.

Navigation sources
The Command Module Computer (CMC) of the Apollo spacecraft can be considered has the heart of the GNC system.
In order for the CMC to know the position and attitude in space it relied on various information souces:
  • The Inertial Measurement Unit (IMU)
  • The Gyro Display Coupler (GDC)
  • Measurement data from the onboard sextant and scanning telescope
  • Navigation data entered by the crew via the DSKY
  • Navigation data provided by Mission Control which are based on radar measurements of ground based radar stations

Modes of operation

Alignment procedures for the IMU and the GDC

Trajectory control

Attitude control

Text for layout testing purposes. Text for layout testing purposes. Text for layout testing purposes. Text for layout testing purposes. Text for layout testing purposes. Text for layout testing purposes. Text for layout testing purposes. Text for layout testing purposes. Text for layout testing purposes. Text for layout testing purposes. Text for layout testing purposes. Text for layout testing purposes.

Apollo_CSM_ControlPanel

Based on ref.xxxx
Figure 2.2
The Apollo CSM control panel and the systems in the lower equipment bay
Text
  • BMAG: Body Mounted Attitude Gyro
  • ECA: Elctronic Control Assembly
  • EDA: Electronic Display Assembly
  • GDC: Gyro Display Coupler
  • RJEC: Reaction Jet & Engine Control
  • TVSA: Thrust Vector Servo Amplifier

Text for layout testing purposes. Text for layout testing purposes. Text for layout testing purposes. Text for layout testing purposes. Text for layout testing purposes. Text for layout testing purposes. Text for layout testing purposes. Text for layout testing purposes. Text for layout testing purposes. Text for layout testing purposes. Text for layout testing purposes. Text for layout testing purposes.

Apollo_CSM_PGNCS-SCS-ControlPanel

Based on ref.xxxx
Figure 2.3
Text
Text
Text for layout testing purposes. Text for layout testing purposes. Text for layout testing purposes. Text for layout testing purposes. Text for layout testing purposes. Text for layout testing purposes.
Text
Text for layout testing purposes. Text for layout testing purposes. Text for layout testing purposes. Text for layout testing purposes. Text for layout testing purposes. Text for layout testing purposes.

Text for layout testing purposes. Text for layout testing purposes. Text for layout testing purposes. Text for layout testing purposes. Text for layout testing purposes. Text for layout testing purposes.

Text for layout testing purposes. Text for layout testing purposes. Text for layout testing purposes. Text for layout testing purposes. Text for layout testing purposes. Text for layout testing purposes. Text for layout testing purposes. Text for layout testing purposes. Text for layout testing purposes. Text for layout testing purposes. Text for layout testing purposes. Text for layout testing purposes.

Apollo CSM control panels for operating the Primary Guidance, Navigation & Control System and the Stabilization & Control System

Apollo_CSM_PGNCS-SCS-ControlPanel

Credtit to NASA's Apollo Space Simulation Project

Figure 2.4
Apollo CSM control panels for operating the Primary Guidance, Navigation & Control System and the Stabilization & Control System
Eight groups of switches for selecting the NGC control modes.
In the picture above seven groups of switches are indicated which were used to select the various control modes for attitude & translation control and thrust vector control.

1
Switch group 1 (one switch) "SC CONT"
For selecting the NGC control mode of the Apollo spacecraft (SC) out of two possible modes:
CMC
SCS
2
Switch group 2 (one switch) "CMC MODE"
For selecting the control mode of the Command Module Computer (CMC) out of three possible modes:
AUTO
HOLD
FREE
3
Switch group 3 (three switches) "MANUAL ATTITUDE"
For selecting the control mode of manual attitude for the three rotation axes ROLL, PITCH and YAW. The control modes could be selected for each rotation axis seperately out of three possible modes:
ACCEL CMD
RATE CMD
MIN IMP
4
Switch group 4 (three switches) "BMAG MODE"
For selecting the signal outputs of the two body mounted gyros for the three rotation axes ROLL, PITCH and YAW. The signal outputs could be selected for each rotation axis seperately out of three possible modes:
RATE2
ATT1 & RATE2 CMD
RATE1
5
Switch group 5 (two switches) "SCS TVC"
For selecting the control modes of thrust vector control for the two rotation axes PITCH and YAW. The control modes could be selected for each rotation axis seperately out of three possible modes:
AUTO
RATE CMD
ACCEL CMD
6
Switch group 6 (two switches) "ROT CONTR PWR / NORMAL"
The rotation hand hand controllers were equipped with two groups of switches. The first group of switches were used for controlling the attitude manually in the normal control mode whereby the control signals from the hand controllers were sent to control electronics which controlled the RCS thrusters. The second group of switches were used to control the RCS thrusters directly.
Two power switches for the two rotation hand controllers for NORMAL operation. Each hand controller could be powered seprately. There were three power settings:
AC / DC
OFF
AC
7
Switch group 7 (two switches) "ROT CONTR PWR / DIRECT"
The rotation hand hand controllers were equipped with two groups of switches. The first group of switches were used for controlling the attitude manually in the normal control mode whereby the control signals from the handcontrollers were sent to control electronics which controlled the RCS thrusters. The second group of switches were used to control the RCS thrusters directly.
Two power switches for the two rotation hand controllers for DIRECT operation. Each hand controller could be powered seprately. There were three power settings for hand controller 1:
MNA / MNB
OFF
MNA
And three power settings for hand controller 2:
MNA / MNB
OFF
MNB
8
Switch group 8 (one switch) "TRANS CONTR"
The translation handcontroller was equipped with switches for controlling the translation movements in the X-, Y- and Z-direction manually. The signals from the translation hand controller were sent to the the control electronincs which controlled the RCS thrusters. Or the signals were sent to the logic circuitry which drove the valves of the RCS thrusters. There were three power settings for the translation hand controller:
OFF
PWR


Two groups of switches to select the control loop's response

9
Switch group 9 (one switch) "LIMIT CYCLE"
Text. There were two settings:
OFF
ON
10
Switch group 10 (two switches) "DEADBAND"
Two settings for the attitude deadband:
MAX
MIN
And two settings for the rate deadband:
HIGH
LOW

Text for layout testing purposes. Text for layout testing purposes. Text for layout testing purposes. Text for layout testing purposes. Text for layout testing purposes. Text for layout testing purposes.

Apollo_CSM_PGNCS

Credit to NASA
Figure 2.5

Text
Text for layout testing purposes. Text for layout testing purposes. Text for layout testing purposes. Text for layout testing purposes. Text for layout testing purposes. Text for layout testing purposes.

Apollo_CSM_SCS

Credit to NASA
Figure 2.6
Text for layout testing purposes.

Text for layout testing purposes. Text for layout testing purposes. Text for layout testing purposes. Text for layout testing purposes. Text for layout testing purposes. Text for layout testing purposes.

Diagrams depicting the various modes of operation?

Diagram based on xxxxxxx
Figure 2.7
Text for layout testing purposes.

Text for layout testing purposes. Text for layout testing purposes. Text for layout testing purposes. Text for layout testing purposes. Text for layout testing purposes. Text for layout testing purposes.

Text for layout testing purposes. Text for layout testing purposes. Text for layout testing purposes. Text for layout testing purposes. Text for layout testing purposes. Text for layout testing purposes.



3.Attitude & Translation Control Modes

Switch Settings for selecting the various Attitude & Translation Control Modes
Attitude & Translation Control Modes
AUTO MANUAL CMC MANUAL SCS
Switch Switch
positions
DIGITAL AUTO-PILOTCMC CONTROL AUTOCMC CONTROL ATT HOLDCMC CONTROL FREESCS CONTROL RATE CMDSCS CONTROL ATT HOLDSCS CONTROL MIN IMPSCS CONTROL ACCEL CMDSCS CONTROL DIRECT CMD
Fig. 3.1Fig. 3.2Fig. 3.3Fig. 3.4Fig. 3.5Fig. 3.6Fig. 3.7
1
SC CONTROLCMCXXXX
SCSXXXXX
2
CMC MODEAUTOXXnot relevantnot relevantnot relevantnot relevantnot relevant
HOLDX
FREEX
3
MANUAL ATTITUDE
(YAW, PITCH, ROLL)
ACCEL CMDnot relevantnot relevantnot relevantnot relevantXnot relevant
RATE CMDXX
MIN IMPULSEX
4
BMAG MODE
(YAW, PITCH, ROLL)
RATE 2not relevantnot relevantnot relevantnot relevantORnot relevantnot relevantnot relevant
ATT 1 / RATE 2X
RATE 1OR
5
SCS TVC MODEAUTOnot relevant
RATE CMD
ACCEL CMD
6
ROTATION CONTROL POWER NORMALOFFX
ONXXXXXXXX
7
ROTATION CONTROL POWER DIRECTOFFXXXXXXXX
ONX
8
TRANSLATION CONTROL POWEROFFX
ONXXXXXXXX
RHC BREAKOUT SWITCHOFFX
ONXXXXXXXX
RHC DIRECT SWITCHOFFXXXXXXXX
ONX
THC BREAKOUT SWITCHOFFX
ONXXXXXXXX
THC DIRECT SWITCHOFFXXXXXXXX
ONX
MANUAL ATTITUDE and BMAG could each operate in three modes. For each rotational movement, YAW, PITCH and ROLL, these control modes could be selected separately.
For example, for YAW and PITCH MANUAL ATTITUDE control mode, ACCEL CMD could be selected and for ROLL, the control mode RATE CMD.

Figures 3.1 through 3.7 show the signal paths between the subsystems that were relevant in the various control modes.

"not relevant" means that the switch positions does not affect the concerned control mode.



Diagram based on xxxxxxx
Figure 3.1
Text for layout testing purposes.

Text for layout testing purposes. Text for layout testing purposes. Text for layout testing purposes. Text for layout testing purposes. Text for layout testing purposes. Text for layout testing purposes.

Text for layout testing purposes. Text for layout testing purposes. Text for layout testing purposes. Text for layout testing purposes. Text for layout testing purposes. Text for layout testing purposes.



Diagram based on xxxxxxx
Figure 3.2
Text for layout testing purposes.

Text for layout testing purposes. Text for layout testing purposes. Text for layout testing purposes. Text for layout testing purposes. Text for layout testing purposes. Text for layout testing purposes.

Text for layout testing purposes. Text for layout testing purposes. Text for layout testing purposes. Text for layout testing purposes. Text for layout testing purposes. Text for layout testing purposes.



Diagram based on xxxxxxx
Figure 3.3
Text for layout testing purposes.

Text for layout testing purposes. Text for layout testing purposes. Text for layout testing purposes. Text for layout testing purposes. Text for layout testing purposes. Text for layout testing purposes.

Text for layout testing purposes. Text for layout testing purposes. Text for layout testing purposes. Text for layout testing purposes. Text for layout testing purposes. Text for layout testing purposes.



Diagram based on xxxxxxx
Figure 3.4
Text for layout testing purposes.

Text for layout testing purposes. Text for layout testing purposes. Text for layout testing purposes. Text for layout testing purposes. Text for layout testing purposes. Text for layout testing purposes.

Text for layout testing purposes. Text for layout testing purposes. Text for layout testing purposes. Text for layout testing purposes. Text for layout testing purposes. Text for layout testing purposes.



Diagram based on xxxxxxx
Figure 3.5
Text for layout testing purposes.

Text for layout testing purposes. Text for layout testing purposes. Text for layout testing purposes. Text for layout testing purposes. Text for layout testing purposes. Text for layout testing purposes.

Text for layout testing purposes. Text for layout testing purposes. Text for layout testing purposes. Text for layout testing purposes. Text for layout testing purposes. Text for layout testing purposes.



Diagram based on xxxxxxx
Figure 3.6
Text for layout testing purposes.

Text for layout testing purposes. Text for layout testing purposes. Text for layout testing purposes. Text for layout testing purposes. Text for layout testing purposes. Text for layout testing purposes.

Text for layout testing purposes. Text for layout testing purposes. Text for layout testing purposes. Text for layout testing purposes. Text for layout testing purposes. Text for layout testing purposes.



Diagram based on xxxxxxx
Figure 3.7
Text for layout testing purposes.

Text for layout testing purposes. Text for layout testing purposes. Text for layout testing purposes. Text for layout testing purposes. Text for layout testing purposes. Text for layout testing purposes.

Text for layout testing purposes. Text for layout testing purposes. Text for layout testing purposes. Text for layout testing purposes. Text for layout testing purposes. Text for layout testing purposes.



4.Thrust Vector Control Modes

Switch Settings for selecting the various Thrust Vector Control Modes
Thrust Vector Control Modes
AUTO MANUAL CMC MANUAL SCS
Switch Switch
positions
TVC DIGITAL AUTO-PILOTSCS AUTO TVCCMC CONTROL AUTOCMC CONTROL ATT HOLDCMC CONTROL FREEMTVC RATE CMDMTVC ACCEL CMD
Fig. 4.1Fig. 4.2Fig. 4.3 (to be checked)Fig. 4.4Fig. 4.5
1
SC CONTROLCMCXXXX
SCSXXX
2
CMC MODEAUTOXnot relevantXnot relevantnot relevant
HOLDX
FREEX
3
MANUAL ATTITUDE
(YAW, PITCH, ROLL)
ACCEL CMDnot relevant
RATE CMD
MIN IMPULSE
4
BMAG MODE
(YAW, PITCH, ROLL)
RATE 2not relevantnot relevantnot relevantnot relevantnot relevant
ATT 1 / RATE 2XX
RATE 1
5
SCS TVC MODEAUTOnot relevantXnot relevantnot relevantnot relevant
RATE CMDX
ACCEL CMDX
"not relevant" means that the switch positions does not affect the concerned control mode.



Diagram based on xxxxxxx
Figure 4.1
Text for layout testing purposes.

Text for layout testing purposes. Text for layout testing purposes. Text for layout testing purposes. Text for layout testing purposes. Text for layout testing purposes. Text for layout testing purposes.

Text for layout testing purposes. Text for layout testing purposes. Text for layout testing purposes. Text for layout testing purposes. Text for layout testing purposes. Text for layout testing purposes.



Diagram based on xxxxxxx
Figure 4.2
Text for layout testing purposes.

Text for layout testing purposes. Text for layout testing purposes. Text for layout testing purposes. Text for layout testing purposes. Text for layout testing purposes. Text for layout testing purposes.

Text for layout testing purposes. Text for layout testing purposes. Text for layout testing purposes. Text for layout testing purposes. Text for layout testing purposes. Text for layout testing purposes.



Diagram based on xxxxxxx
Figure 4.3 (to be checked)
Text for layout testing purposes.

Text for layout testing purposes. Text for layout testing purposes. Text for layout testing purposes. Text for layout testing purposes. Text for layout testing purposes. Text for layout testing purposes.

Text for layout testing purposes. Text for layout testing purposes. Text for layout testing purposes. Text for layout testing purposes. Text for layout testing purposes. Text for layout testing purposes.



Diagram based on xxxxxxx
Figure 4.4
Text for layout testing purposes.

Text for layout testing purposes. Text for layout testing purposes. Text for layout testing purposes. Text for layout testing purposes. Text for layout testing purposes. Text for layout testing purposes.

Text for layout testing purposes. Text for layout testing purposes. Text for layout testing purposes. Text for layout testing purposes. Text for layout testing purposes. Text for layout testing purposes.



Diagram based on xxxxxxx
Figure 4.5
Text for layout testing purposes.

Text for layout testing purposes. Text for layout testing purposes. Text for layout testing purposes. Text for layout testing purposes. Text for layout testing purposes. Text for layout testing purposes.

Text for layout testing purposes. Text for layout testing purposes. Text for layout testing purposes. Text for layout testing purposes. Text for layout testing purposes. Text for layout testing purposes.



5.Title



Acronyms
ASCP Attitude Set Control Panel
BMAG Body Mounted Attitude Gyro
CDU Coupling Data Unit
CMC Command Module Computer
DSKY Display and Keyboard
ECA Electronic Control Assembly
EDA Electronic Display Assembly
FDAI Flight Director Attitude Indicator
FPI Fuel Pressure Indicator
GDC Gyro Display Coupler
GPI Gimbal Position Indicator
IMU Inertial Measurement Unit
MIC Minimum Impulse Controller
MTVC Manual Thrust Vector Control
ORDEAL Orbital Rate Display - Earth And Lunar
PIPA Pulse Integrating Pendulous Accelerometer
PGNCS Primary Guidance Navigation & Control System
RCS Reaction Control System
RHC Rotation Hand Controller
RJEC Reaction Jet & Engine Control
SCS Stabilization and Control System
SPS Service Propulsion System
THC Translation Hand Controller
TVC Thrust Vector Control
TVSA Thrust Vector Servo Amplifier
UPTLM Uplink Telemetry

References
  1. Apollo Guidance, Navigation and Control (GNC) Hardware Overview
    Slidedeck
    by Micheal Interbartolo
    NASA, Houston, Texas, 2009

  2. Apollo Astronaut's Guidance and Navigation Course Notes
    Prepared by MIT Instrumentation Laboratory
    Sections:
    1. Functional View of The Apollo Guidance & Navigation System (November 1962)
    2. Gyro Principles (December 1962)
    3. Stabilization (December 1962)
    4. Electromagnetic Navigation (by Janusz Sciegienny, December 1962)
    5. Midcourse Navigation and Guidance (by Dr. Richard H. Battin Jr. February 1963)
    6. Re-entry Guidance (by Daniel J. Licky, March 1963)
    7. Optics (by Robert J. Magee, February 1973)

  3. Ref.

  4. Ref.

  5. Ref.




Site Map |  References |  Change History

Copyright 2025 by   Sander Panhuyzen
Comments and questions are welcome. All pictures and drawings contained on and through these pages are the author's, unless otherwise noted. No unauthorized reproduction without permission.